Navigation:  Interface > ProjectMaker > Web page events recording >

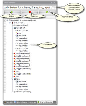
Elements Tree Panel

Previous pageReturn to chapter overviewNext page
Show/Hide Hidden Text

To read more about the elements tree go to the Web Page Analysis section.